Esta web de Grupo FCC (el Sitio Web) utiliza Cookies para comprender qué secciones le resultan más interesantes y útiles, securizar el Sitio Web, mostrarle nuestras localizaciones y reproducir videos online, así como para mantener las preferencias que seleccione. Las Cookies contienen información que se almacena en su navegador y, de este modo, se le reconocerá cuando regrese al Sitio Web.
Para conocer más información acerca de las Cookies, consulte nuestra Política de Cookies.
Permiten recordar información para que el usuario acceda al servicio con determinadas características que pueden diferenciar su experiencia de la de otros usuarios.
Se trata de cookies diseñadas y utilizadas para la gestión, de la forma más eficaz posible de los espacios publicitarios mostrados al usuario, mediante el servicio de publicidad en atención a su perfil e intereses.
Google utiliza cookies con fines publicitarios, como publicar y renderizar anuncios, personalizar anuncios (según la configuración de anuncios que tenga el usuario en g.co/adsettings), limitar el número de veces que se muestra un anuncio a un usuario, ocultar anuncios que el usuario ha indicado que no quiere volver a ver y medir la eficacia de los anuncios.
Doubleclick: En el caso de Google Ad Manager o los productos publicitarios de Google Marketing Platform, las cookies de terceros que se utilizan con fines publicitarios pueden estar asociadas a doubleclick.net o a dominios de Google específicos de un país, como google.com.
El premio a la Calidad tiene el objetivo de reconocer aquellos proyectos desarrollados e implantados que se distingan especialmente por el incremento de la calidad de los servicios prestados y/o influyan en mejorar la gestión de los procesos internos de la empresa, por ejemplo: nuevos modelos de prestación de servicios, uso de nuevas tecnologías en la prestación de servicios, desarrollo de metodologías para la inspección y seguimiento de los servicios, sistemáticas para la mejora del mantenimiento del equipamiento o las instalaciones, métodos para evaluar la satisfacción de nuestros clientes o usuarios de nuestros servicios, sistemas para mejorar la comunicación entre nuestros clientes o usuarios y la empresa, metodologías para la gestión de incidencias, etc.
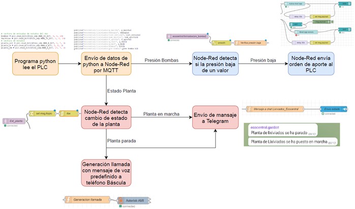
Proyecto “Industria 4.0 con Node-Red” - Delegación Andalucía I:
Automatización de procesos empleado la herramienta Node-Red, desde donde se lee y se actúa sobre el PLC de una instalación. Se trataría de “leer” de forma automática determinados parámetros de una instalación y, para determinadas circunstancias, definir pautas de actuación e instrucciones que se lanzan de forma automática para iniciar procesos en dicha instalación sin necesidad de intervención de los operarios de la instalación. El proyecto en concreto es para la automatización de la planta de tratamiento de lixiviados de la Planta Ecocentral (Granada) habiéndose conseguido un aumento del 46% en el volumen de lixiviado tratado y una reducción del 8% en el consumo de energía por m3.
Proyecto “Los 'Influencers' de la Limpieza Urbana” - Delegación Levante II:
Se trata de informar a los ciudadanos y recibir su feed-back a través de las redes sociales, de los distintos aspectos relacionados con los servicios que prestamos. El objetivo final es crear una red de seguidores en redes sociales en constante crecimiento con la que interactuar para solucionar sus dudas, quejas, así como para recibir sugerencias y ayudar en la medida de lo posible al ciudadano.
Proyecto “DISPOSITIVO INTEGRAL DE GESTIÓN INFORMÁTICA DEL SERVICIO”:
Implantación de un software o aplicación informática, que sirve para el control y seguimiento de los trabajos a desarrollar, dando cobertura a la resolución eficiente de las anomalías/incidencias detectadas durante la prestación de los servicios, control del personal, planificación de tareas, partes diarios, etc., así como permitir una fluida comunicación entre FCC y Ayuntamiento, además de aportar un sistema para el control de calidad.
Proyecto “DRACMA, GESTIÓN INTELIGENTE DE LA INSPECCIÓN Y LIMPIEZA DEL ALCANTARILLADO”:
El proyecto consiste en inspeccionar la red de alcantarillado con el apoyo de un sistetma informático que permite analizar los resultados y reducir la limpieza solo a aquellos elementos que presenten suciedad ( o lo requieren por olores u otras anomalías).